Introduction
Scheduling text messages in advance to reach a specific group of contacts can greatly enhance your communication strategy. In this guide, we'll walk you through the process of scheduling text messages to a selected group using StudioHub. By following these steps, you can ensure timely and personalized communication with your contacts.
Steps
Step 1: Accessing Contacts
- Begin by logging into your StudioHub account on your computer. From the StudioHub dashboard, click on the "Contacts" tab.

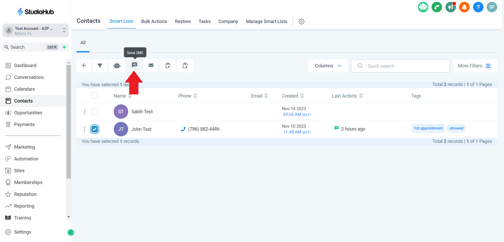
Step 2: Initiate Sending SMS:
- Select your desired contact by clicking on the box beside it. You can select multiple contact

- After selecting the desired contact(s), click the "Send SMS" option that looks like a message bubble.

- A pop-up window will appear click on"OK, Proceed"

Step 3: Craft Your Message:
- Type your message in the SMS box.

Note: Ensure that the message content is engaging, respectful, and not likely to trigger recipients to opt out by sending a "stop" message.
- You can use Custom Values, such as First Name, Last Name, etc. to make the message very personalized. To use custom values click on the small tag icon on the upper right corner of the SMS template box.

Step 4: Finalize and Confirm:
- Review the details of your scheduled message, including the content, schedule, and name. Do not forget to choose the "Send all at scheduled time option" as this allows every contact to receive the SMS at the same time.

- Name the Action accordingly
- Click on the "Start On" field and select the date and time from the calendar. Click the green check mark once done

- Once everything is finalized click on the "Send SMS to" button

Conclusion
By following these steps, you can efficiently schedule personalized text messages to specific groups of contacts using StudioHub. This proactive approach to communication allows you to engage your audience at the right time and with messages that resonate. Remember to be cautious with your message content to avoid opt-outs and to maintain a respectful and meaningful connection with your contacts. Scheduled messages can enhance your outreach strategy and help you build stronger relationships with your audience.